描述
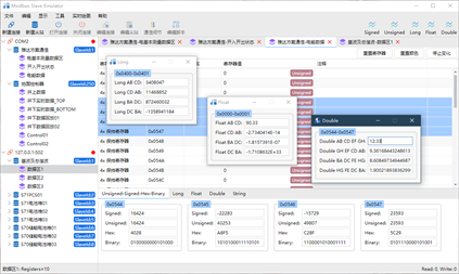
- 支持多种Modbus协议,包括:Modbus RTU、Modbus ASCII、Modbus TCP/IP、Modbus UDP/IP、Modbus RTU Over TCP/IP、Modbus RTU Over UDP/IP。 - 监视串行线路或以太网上的通信数据 - 支持多达 28 种数据格式,包括:Signed、Unsigned、Hex、Binary、Long、Float、Double等 - 支持 Modbus 协议地址和 PLC 地址相互切换 - 对任意数量寄存器中的数据绘制实时图表,监控数据的变化趋势 - 支持同时创建多个连接网络和大量从站设备 - 通过多个标签页进行管理,快速在从站设备之间进行切换 - 通过表格的形式管理寄存器,支持添加变量名和注释,支持切换背景与前景颜色 - 导出/导入从站设备寄存器数据到Excel - 内置字节转换工具,方便将Long、Float、Double类型数据转换为寄存器中的数据 - 内置数据校验工具,支持 CRC、LRC 校验 - 支持丰富的 Modbus 功能码: - 01 (0x01) 读取线圈 - 02 (0x02) 读取离散输入 - 03 (0x03) 读取保持寄存器 - 04 (0x04) 读取输入寄存器 - 05 (0x05) 写单个线圈 - 06 (0x06) 写单个寄存器 - 08 (0x08) 诊断(仅限串口) - 11 (0x0B) 获取通讯事件计数器(仅限串口) - 15 (0x0F) 写入多个线圈 - 16 (0x10) 写入多个寄存器 - 17 (0x11) 报告服务器 ID(仅限串口) - 22 (0x16) 掩码写入寄存器 - 23 (0x17) 读/写多个寄存器 - 43 / 14 (0x2B / 0x0E) 读取设备标识
