描述
Acer ProShield Plus 和 Acer ProShield Plus Service 是内置应用程序,它们仅在 Acer 设备上得到支持。 Acer ProShield Plus Service 是一款独立的软件套装,它提供 Acer ProShield Plus 需要的相关服务。您还可在 Microsoft 商店中找到它。
Acer ProShield Plus 是一个多用途解决方案,有助于克服下述弱点: ● 保护您的电脑,防止未经授权的访问 ● 保护本地存储
Acer ProShield Plus 包含用于保护设备免受未经授权的访问和入侵的模块。 ● 文件加密 ● 文件粉碎机 ● 个人安全驱动器(PSD) ● 应用程序防护 ● Browser Guard ● USB Device Filter
文件加密 “文件加密”是一种易用的文件和文件夹加密和解密方法,可保护您的隐私文件,并防止它们在没有正确密码的情况被修改、读取甚至访问。
文件粉碎机 您可在此选择要从硬盘中完全删除的文件。“文件粉碎机”会覆盖数据,使之无法还原。请确认您仅选择了要粉碎的信息。一旦粉碎了文件或文件夹,将无法还原。
个人安全驱动器 个人安全驱动器(PSD)是硬盘中您可以保存和隐藏重要文件的安全扇区。
应用程序防护 请先设置您要保护的应用程序。设置后,需要 Windows Hello 验证才能访问该应用程序。如果验证失败,该应用程序将被锁定,用户将无法使用它。
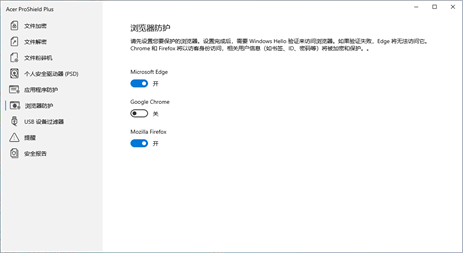
浏览器防护 您可将浏览器设置为受保护。设置完成后,需要 Windows Hello 验证来访问浏览器。如果验证失败,Edge 将无法访问它。Chrome 和 Firefox 将以访客身份访问,这意味着相关用户信息(如书签、ID、密码等)将被加密和保护。
USB 设备过滤器 您可将特定 U 盘设置为拒绝访问或只读。
