Описание
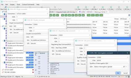
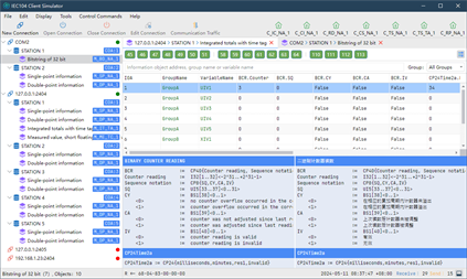
- Quickly Create Multiple Connections And Multiple Master Devices IEC104 Client Simulator supports simulating multiple master stations/clients at the same time, or simulating multiple stations (public addresses) in a single connection; and supports custom APCI parameters. - Support Rich Control Commands Supports single point command, double point command, set value command, automatic clock synchronization, regular support for general call command, count call command, etc. - Full Support for IEC 104/101 Protocol Supports all ASDU TypeIDs, including process information in the monitoring direction, process information in the control direction, system commands in the monitoring direction, system commands in the control direction, etc. - Common Tool Built-in common tools, checksum calculation tools, string encoding and decoding tools, and IEC104 message parser. - Monitor Link Data Using the IEC104 Client Simulator, you can monitor detailed communication data on the Ethernet network to help you quickly debug and troubleshoot problems. - Real-time Drawing Draw real-time curves for any number of measured values (normalized values, scaled values, short floating point numbers) and cumulative quantities to monitor the changing trends of the data.
