설명
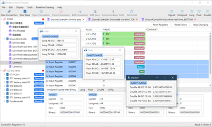
- Supports multiple Modbus protocols, including: Modbus RTU, Modbus ASCII, Modbus TCP/IP, Modbus UDP/IP, Modbus RTU Over TCP/IP, Modbus RTU Over UDP/IP. - Monitor communication data on serial lines or Ethernet - Supports up to 28 data formats, including: Signed, Unsigned, Hex, Binary, Long, Float, Double, etc. -Supports switching between Modbus protocol address and PLC address - Draw real-time charts on data in any number of registers and monitor data trends -Supports the simultaneous creation of multiple connection networks and a large number of slave devices - Manage through multiple tabs to quickly switch between slave devices - Manage registers in the form of tables, support adding variable names and comments, and support switching background and foreground colors - Export/import slave device register data to Excel - Built-in byte conversion tool to easily convert Long, Float, and Double type data into data in registers - Built-in data verification tool, supports CRC, LRC verification -Support rich Modbus function codes: - 01 (0x01) Read Coil - 02 (0x02) Read discrete input - 03 (0x03) Read holding register - 04 (0x04) Read input register - 05 (0x05) Write a single coil - 06 (0x06) Write a single register - 08 (0x08) Diagnostic (serial port only) - 11 (0x0B) Get communication event counter (serial port only) - 15 (0x0F) Write to multiple coils - 16 (0x10) Write to multiple registers - 17 (0x11) Report server ID (serial port only) - 22 (0x16) mask write register - 23 (0x17) Read/write multiple registers - 43 / 14 (0x2B / 0x0E) Read device identification
