Képernyőképek:
Ismertető
Clone Cleaner Lite is a handy Windows utility that helps keep PC clean by locating duplicate files according to variety of user-specified parameters and copy, move or remove files with same name, same size, same content on local computer or network computers. Clone Cleaner helps easily reclaim disk space wasted by all the extra unnecessarily file copies and keep files well organized.
Clone Cleaner can examine multiple paths or drives, even across a network. Detailed search criteria accelerate a search by filtering files by name, size, modified date, attributes and allow excluding certain folders. User can save search parameters for future use.
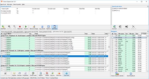
The program performs a duplicate search in two stages: scanning search scope to obtain files that fit search criteria, and comparing content of files with the same sizes. Scanning results displays files with same name, same size, same name and size, and zero size files. This allows quickly estimating how long would take true byte-to-byte content comparison of files. Comparing content results show files that are truly duplicates, and files which are identical to each other despite having different filenames. Search results are arranged in an easy-to-read, color-coded list that displays info for filename, path, size, and modified date. Clone Cleaner divides found duplicates into groups that help easily navigate results.
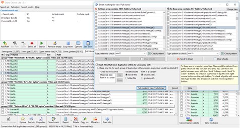
Unique smart marking feature allows keep files in particular locations and guarantee that their duplicates will be removed from elsewhere. Smart marking offers to divide duplicates paths into To Keep and To Clean areas. To Keep area protects files in specified folders. Files in To Clean area which have duplicates in To Keep are identified as candidates for deletion. This sophisticated tool allows select unwanted duplicate files easily, almost automatically.
Delete preview allows re-arrange removing files by path, file name, size, and modified date. As well as it allows to exclude certain files by path or filename pattern. All the program activities are stored into log files.
Easy to use intuitive interface does the work with Clone Cleaner enjoyable.
