Descripción
Weemple Video Tools is a powerful app to automatically rename your Movie and TV Shows files.
Just drag and drop the video, verify the match, and you're good to go! Every phase is customizable on the fly for a comfortable experience.
It support the most used naming conventions and the data are automatically retrieved online.
But that's not all!
The app is also a useful repository, to istantly verify if there are new seasons or episodes available of your TV Shows!
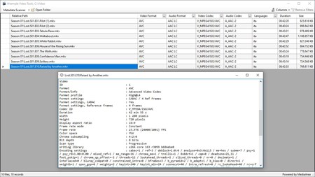
Finally, the app can also scan your video metadata, to easily detect the media files formats. And it come with a real time built-in Log Viewer of your naming conversion activity.
MEDIA PLAYER FORMATS - Synology Video Station & DS video - Plex - Kodi - Emby - Jellyfin
METADATA PROVIDER - The Movie Database (TMDb) - Supported all languages available on TMDb
MODULES - Movies Naming - TV Shows Naming - TV Shows Releases - Metadata Scanner
OPTIONS - Can include tv episode names - Can create folders & subfolders - Can inspect the metadata inside the files - Can include the metadata catalog id - Can include the audio language codes on the folder names - Can exclude the initial article on the folder names - Can inspect subtitles and rename them accordingly (.srt, .sub & .idx)
Get Weemple Video Tools and boost your entertainment solution!
