Screenshots:
Minimum
Betriebssystem
Architekturx86,x64
Empfohlen
Betriebssystem
Architekturx86,x64
Beschreibung
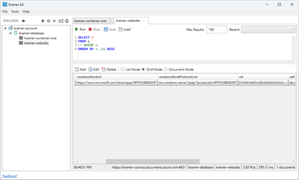
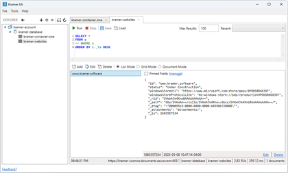
Kramer is an Azure CosmosDb SQL client. Manage multiple databases and containers in a tab-per-query interface. Keep track of recently used queries. View query results in multiple formats.
Anderen gefällt auch
reviews
Artikel
Über Kramer
Advertisement
Top-Downloads
Populäre Apps
Apps mit besten Kritiken
Spiele mit besten Kritiken
