Beschreibung
Das Programm „Bewerbungsassistent“ wird für Sie im Laufe der Arbeitssuche zu einem treuen Helfer. Es ermöglicht eine effektive Erfassung der von Ihnen an Arbeitgeber abgesandten Bewerbungen, Führung von Arbeitgeberlisten sowie schnelle und leichte Gestaltung Ihres Profils für den Versand an potentielle Arbeitgeber.
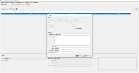
Die Arbeit mit dem Programm wird Ihnen keine Mühe kosten. Um einen Anfang zu machen, reicht es Ihnen eine neue Bewerbung hinzuzufügen und dabei die Information über die freie Stelle, den Arbeitgeber und den Gesprächspartner anzugeben. Beim Hinzufügen einer Bewerbung wird die Arbeitgeberliste im Programm automatisch mit dem angegebenen Arbeitgeber ergänzt. Danach werden Sie beim Versenden der Bewerbung für eine andere freie Stelle an diesen Arbeitgeber diesen einfach aus der Liste wählen können.
Sie können auch eine beliebige Information über die Bewerbung, zum Beispiel den Status, hinzufügen oder den Vorrang der freien Stellen nach der Fünf-Notenskala angeben. Das Programm ermöglicht eine Suche von freien Arbeitsstellen über die gesamte eingegebene Information. Sie können auch Dokumente in unterschiedlichen Formaten hinzufügen.
Status einer Bewerbung Jede Bewerbung hat ihren mit einem bestimmten Farbton assoziierten Status. Sie können Ihre Status schaffen und ihnen ihren Farbton zuordnen.
Beim Hinzufügen einer neuen Bewerbung wird ein als Anfangsstatus markierter Status verwendet. Bei einer Statusänderung wird automatisch eine Bemerkung hinzugefügt, wodurch Sie die Statusänderung immer an den Daten nachvollziehen können.
Aufgaben Das Programm kann mit Aufgaben ergänzt werden, die Erinnerungen an bevorstehende Angelegenheiten darstellen. Jede Aufgabe kann man einer Bewerbung zuordnen. Die erfüllten Aufgaben können als „abgeschlossen“ markiert werden.
Profil und Anschreiben Sie können im Programm Ihr Profil sowie ein Aschreiben für einen Arbeitgeber gestalten.
Das Programm wird Ihr Profil automatisch mit Angaben anhand der ausgefüllten Felder über die Studium- und Arbeitsstelle, zusätzliche Kenntnisse, Fähigkeiten usw. ergänzen.
Das Programm verfügt auch über die Möglichkeit Schablonen von Anschreiben hinzuzufügen. Bei den Schablonen sind die Kenndaten zugänglich, die man nach Wunsch durch Angabe von Kennwerten zwischen den Symbolen # einstellen kann. Dabei reicht es aus, erforderliche Kennwerte hinzuzufügen, um ein Schreiben zu generieren.
Das Profil und das Anschreiben können ausgedruckt oder im PDF-Format zur weiteren Verwendung gespeichert werden.
Zusätzliche Möglichkeiten Im Programm ist die volle Statistik in Bezug auf die Bewerbung und unterschiedliche Kriterien zugänglich. Alle Tabellen werden im Programm durch den Anwender eingestellt. Die Angaben können ausgedruckt, im PDF-Format gespeichert oder im Format CSV exportiert werden.
Anderen gefällt auch
reviews
Artikel
- 3
iCloud
- 4
Microsoft Teams
- 5
Files App
- 6
LibreOffice
- 3
iCloud
- 4
Microsoft Teams
- 5
Files App
- 6
LibreOffice
