Beskrivelse
Compare and Synchronize Lite (CSL) is an utility that lets recursively compare of multiple folders side-by-side, and synchronize folders contents. The utility helps keeping files synchronized between a desktop & laptop or between multiple drives on you desktop and is a very fast method of backing up critical directories. With CSL you can easily see what have changed in your directories and transfer changes with single mouse click.
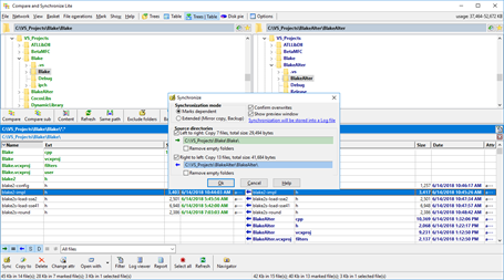
Select your two directories to generate an easy-to follow side-by-side comparison. A file size, a time/date stamp, and attributes are prominently shown, along with color-coded arrows clearly marking the status of each file involved in the comparison. You can apply filespec filters, copy selected files to the third folder, and execute synchronizations with a single mouse-click.
CSL supports multi-language option. Other features include directories recursion, multi-directories comparison, CSV and HTML-based comparison reports, disk space viewer, log viewer, custom sorting and display options, embedded removing empty folders utility, and support for bookmarking frequent synchronization tasks. Easy to use intuitive interface does the work with CSL enjoyable.
Limitations of Compare and Synchronize Lite: - CSL does compare folders without subfolders only - CSL does not offer in-app purchase, the abilities of the program are final
