Описание
Description
AX-ZIP Extractor is the utility for extraction of files from ZIP archives and other widely used archive formats. Original, double tree program interface allows to manipulate simultaneously several archives and to minimize the number of operations while working with archives. Work with items of archives is similar to work with files and folders in Windows Explorer. Besides, AX-ZIP Extractor is simple and convenient file manager.
Main Features
Extraction from ZIP, CAB, RAR, JAR, XAP, GZIP, BZIP2, XZ, TAR and 7Z archives. Extraction from ISO images (ISO 9660 and ISO 13346 "UDF"). Simultaneous work with several archives. One drag extraction of files from archive. Search of archives and files within the archives. Bookmarks for archives and files in the archives. Support of cloud drives and special folders. Support of main file manager functions. Support of drag and drop technology. Display of archive structure as a tree. Familiar Explorer-like user interface.
Overview
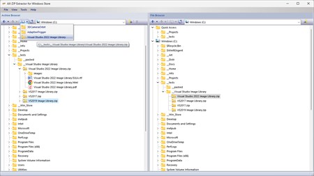
AX-ZIP Extractor utility views ZIP archives and archives of other types as folders containing folders and files whose structure is shown as a tree. Thus the root folder of archive will be displayed as an icon associated with archives of that type. AX-ZIP Extractor working space is made up of two windows - Archive Browser and File Browser. Archive Browser contains a tree representing the structure of disks, folders and archives - files with extension of supported archive types. To open archive one should simply click "+" sign situated on the left of archive name. File Browser shows full structure of disks, folders and files. All operations in AX-ZIP Extractor concerning archive management involve dragging of items from one window to the other.
What's New in Version 4.6
Added a tool to calculate the SHA-256 hash for a file. Added a tool to calculate the MD5 hash for a file. Added tools for encrypting and decrypting files using the AES algorithm. A dark theme has been added for the application UI. Added support for dynamically handling display scale factor (DPI) changes. To unpack RAR archives, unrar.dll version 6.10.3 is now used. To unpack 7z archives, 7zxa.dll version 21.07 is now used. Some minor bugs have been fixed.
